Когда вы думаете о 1С:Бухгалтерии, вам, возможно, представляется скучная таблица с цифрами. Но это лишь вершина айсберга. На самом деле, 1С:Бухгалтерия охватывает весь спектр хозяйственной деятельности предприятия, начиная от закупки кофе для кофе машины в офисе и заканчивая подсчётом прибыли. Это не просто программа, а ваш надёжный помощник в мире финансов.
Представьте себе, что вы хотите выгрузить весь регистр бухгалтерии. На первый взгляд, это кажется простой задачей. Но когда вы сталкиваетесь с реальностью, оказывается, что даже данные за один день могут занимать сотни тысяч строк. Представьте себе этот поток информации, который стремится вырваться наружу, но вы не знаете, как его укротить.
Именно для решения этой задачи мы разработали уникальную функцию выгрузки регистров, включая регистры бухгалтерии, по регистратору. Это как если бы вы открыли портал в мир финансов и могли контролировать поток данных, выбирая только то, что вам нужно.
Но как это работает?
Представьте огромный бухгалтерский журнал, где каждая цифра, каждая строка — это важный элемент, а каждая запись — часть истории вашей компании.
Но что делать, если этот регистр слишком велик и сложен для восприятия? Как извлечь из него только нужную информацию, не потеряв при этом ни капли важных данных? В этом вам поможет выгрузка по Регистратору.
С версии 3.8.1.68 Экстрактора 1С появилась возможность выгружать данные с сегментированием по регистратору. Подобно магическому ключу, данная возможность позволяет открывать двери к упорядоченным и понятным данным.
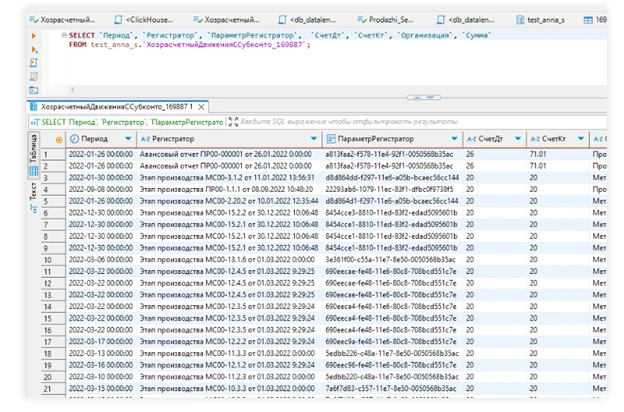
Пройдёмся по настройке выгрузки регистра бухгалтерии на примере объекта конфигурации «ДвиженияССубконто».
Эта настройка, словно универсальный ключ, подойдёт и для других виртуальных таблиц, таких как «Обороты», «ОборотыДтКт», «ОстаткиИОбороты», «Субконто».
Начнём с раздела «Проекты» в Экстракторе 1С. Нажимаем на кнопку «Создать» и перед нами открывается новый проект. Это наш стартовый пункт в мире выгрузки данных.
Выбираем тип источника данных «Объект»,


Переходим к настройке параметров отбора.

Представьте себе огромный архив, где каждая страница – это день, а каждая строчка – событие. Когда вы решаете внести изменения или добавить что-то новое, весь день оказывается под микроскопом. Но что, если вам нужно не просто обновить данные, а сделать это с ювелирной точностью?
В таких случаях на помощь приходит параметр «Регистратор». Этот инструмент позволяет сосредоточиться только на тех записях, которые действительно нуждаются в вашем внимании. Почувствуйте, что вы берете кисть и начинаете аккуратно раскрашивать отдельные страницы, не затрагивая весь альбом.
Чтобы активировать «Регистратора», нужно выполнить несколько простых шагов. Добавьте этот параметр в настройки и снимите флажок с «Периода». Теперь, когда вы вносите изменения, система будет выбирать только одну запись за раз. Да, это может занять немного больше времени, но зато вы получите чистый и аккуратный результат без «лишних» записей.
Однако будьте осторожны! Как и с любым магическим инструментом, с «Регистратором» нужно обращаться с умом. Помните, что выборка будет происходить по одной записи за раз, и это может замедлить процесс. Но если вам важнее качество, а не скорость, то этот параметр станет вашим верным помощником в мире данных.

Как и в любом искусстве, у нас тоже есть свои обязательные элементы и те, что можно оставить на ваше усмотрение.
Начнем с периода. Это как выбрать временной отрезок, который вы хотите запечатлеть на своем полотне. Затем идет регистратор — важный персонаж в нашей истории. Это поле обязательно, как главный герой в сюжете.
Следующий шаг — счета Дт и Кт. Представьте себе два берега реки, через которую мы будем переправлять наши данные. Счета — это наши лодки, которые помогут нам добраться до другой стороны.
Организация — это наш художник, создающий эту картину. Без нее не обойтись, ведь именно она придает нашему проекту уникальность и смысл.
Сумма — это количество краски, которое мы будем использовать для создания нашего шедевра. Важно не переборщить и не оставить холст пустым.
И, наконец, параметры. Регистратор автоматически добавляется в нашу картину, как обязательный элемент. Это как подпись художника на картине, которую нельзя стереть.
Так, шаг за шагом, мы создаем наш уникальный набор данных, выбирая поля, как художник выбирает цвета для своей палитры. И вот, шедевр готов!

В нашем путешествии в мире "альтернативного цифрового искусства" мы остановимся на двух ключевых вкладках — «Отбор» и «Параметры». Эти вкладки остаются неизменными, как надежные компасы, направляющие нас в неизведанные просторы данных.
Следующий шаг — настройка вычисляемых полей. Но мы пропустим этот этап, пропуская мимолётно шепот ветра, и перейдем к более увлекательному занятию. Мы выберем подключение, создадим таблицу и дадим ей имя. Этот процесс можно сравнить со строительством нового дома, где каждая деталь имеет свое место.
На этапе сопоставления полей нам предстоит проверить, чтобы для поля «Параметр.Регистратор» был установлен флаг «Сегмент». И здесь, как в музыкальном инструменте перед концертом — каждая нота должна звучать идеально. Важно также обратить внимание на тип поля параметра в таблице-приемнике. В нашем случае это UUID, словно уникальный идентификатор каждой ноты в произведении.
Путешествие по мирам баз данных: Как правильно выбрать тип поля параметра
Итак, небольшая экскурсия по трем различным базам данных в рамках проекта: ClickHouse, PostgreSQL и MS SQL. Наша цель — понять, как правильно выбрать тип поля параметра для таблиц-приемников, чтобы наши данные всегда были в безопасности и легко управляемы.
Представьте себе огромный корабль, на котором мы отправляемся в плавание по просторам данных. Наш первый пункт назначения — ClickHouse. Это мощная и быстрая база данных, которая идеально подходит для обработки больших объемов данных в реальном времени. Здесь, на ClickHouse, для параметров в таблицах-приемниках используется тип поля UUID. Это как уникальный признак для каждой записи, который помогает системе быстро находить и идентифицировать данные.
Следующий порт путешествия — PostgreSQL. Одна из самых популярных и надежных реляционных баз данных. В PostgreSQL для параметров в таблицах-приемниках также используется тип UUID. Этот выбор не случаен: UUID обеспечивает уникальность каждой записи, что делает работу с данными более предсказуемой и безопасной.
И, наконец, последний пункт назначения — MS SQL. Эта база данных требует использования уникального идентификатора для параметров в таблицах-приемниках. В MS SQL этот идентификатор называется uniqueidentifier. Как и в предыдущих случаях, uniqueidentifier помогает системе быстро находить и управлять данными, обеспечивая их целостность и безопасность.


Далее отправляемся в раздел «Оптимизация», где нас ждет важная задача.
Представьте себе ситуацию: сегмент «Регистратор» создает слишком маленький объем данных.
Это как если бы вы пытались наполнить ведро каплями воды чайной ложкой. Чтобы ускорить процесс, мы объединим несколько сегментов в один мощный поток.
Теперь представьте, что вы стоите на развилке дорог. Куда пойти? Влево или вправо? Влево — будет означать установить «Максимальное количество элементов очереди в одной выгрузке» на 100. Вправо — оставить всё как есть. Выбор за вами, но мы советуем выбрать первый вариант.
Почему? Потому что это значение зависит от того, что именно выгружается: сам элемент, его табличная часть, документ или регистр. В любом случае, установка на 100 элементов поможет оптимизировать вставку в целевую таблицу.
Теперь, когда вы сделали свой выбор, нажмите «Применить и закрыть».
Вы почувствуете, как мир «сложных и недосягаемых данных» становится немного проще и понятнее. Вы сделали очередной шаг к успеху!

И вот через подзорную трубу мы видим берег вдали.
Первым делом, подобно штурману, вы нажимаете на кнопку «Записать».
И в этот же момент – подобно первому взмаху веслами, мы задаем направление нашему кораблю.
Затем, как опытный капитан, вы переходите к следующему этапу – «Сформировать очередь».
Здесь вы строите маршрут, расставляя все необходимые пункты на пути к цели.
И, наконец, когда все готово, вы нажимаете на «Выполнить проект».
Это – момент, когда ваш корабль набирает полный ход в движении вперёд, и вы уже на завершающем этапе.

